文章来源:人工智能实验室 发布时间:2022-07-07
近日,北京师范大学未来教育高精尖创新中心人工智能实验室研究团队在教育人工智能领域顶级期刊International Journal of Artificial Intelligence in Education (IJAIED)发表论文《Interpreting Deep Learning Models for Knowledge Tracing》。IJAIED是国际人工智能教育协会(AIED Society)的唯一官方期刊,创刊于1989年,教育人工智能领域的众多历史标志性成果均发表于该刊。IJAIED迄今鲜有中国学者的研究见刊,也是创刊以来第一次发表来自北京师范大学的学术成果。

图1 论文首页部分截图
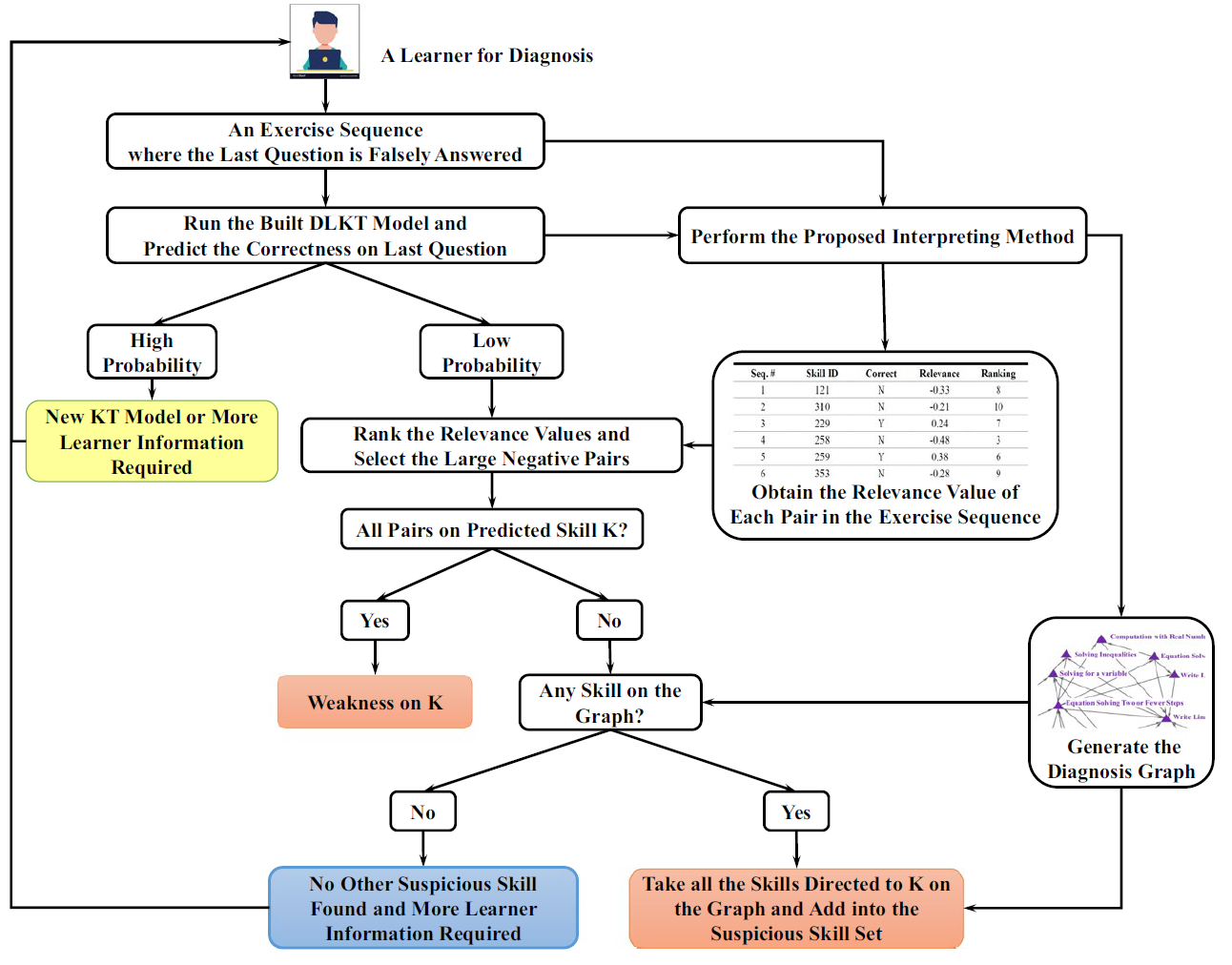
该项研究工作利用可解释人工智能(Explainable Artificial Intelligence, xAI)技术,对基于深度学习的知识追踪模型(Deep-Learning Based Knowledge Tracing Model)进行系统解释,并从多个维度对解释结果进行验证和阐释。同时,研究团队从解释结果中提取知识点间的特定拓扑结构,并提出可以开展知识性诊断的创新性方法。

图2 论文所提出的基于解释结果的知识性诊断新方法截图
随着人工智能技术的快速发展,教育领域的各类人工智能模型日趋复杂和“黑箱化”,给普通学习者、教师甚至系统开发者都造成了较大程度的困难,也极大影响了各类智能化教学平台与系统的大规模部署与应用。该研究成果对解决此类问题提出了重要的新思路,也被本领域国际著名学者Kurt VanLehn教授评价为该领域的“先驱性(pioneer)”工作。
引用:Lu, Y., Wang, D., Chen, P. et al. Interpreting Deep Learning Models for Knowledge Tracing. Int J Artif Intell Educ (2022). https://doi.org/10.1007/s40593-022-00297-z
阅读:https://link.springer.com/article/10.1007/s40593-022-00297-z
地址:北京市昌平区北沙河西三路北京师范大学昌平校园G区3号楼4-5层
©版权所有 北京师范大学未来教育高精尖创新中心
邮编:102206 电话:010-56444401、010-56444403(双师服务答疑专线) E-mail:gaojingjian@bnu.edu.cn 国内合作邮箱:gjjdwhz@bnu.edu.cn